项目
精选项目
我喜欢做那些有真实约束的软件项目:性能、规模、稳定性,以及复杂的边界情况。下面是一些我在后端系统、机器人和底层编程方向上的项目。
云系统
Node.js AWS Lambda DynamoDB SendGrid
为生产环境中的推荐平台构建了无服务器邮件通知系统,使用模块化 AWS Lambda 处理器、SendGrid 模板和多语言支持。


全栈
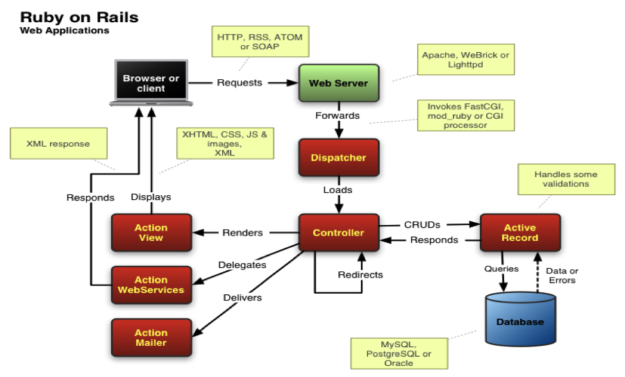
Ruby on Rails React REST APIs
开发了一个全栈订单管理应用,包含 Rails 后端、React 前端、基于角色的访问控制,以及面向关系型数据库的 REST API。


系统
C Memory Management Performance
用 C 实现了一个动态内存分配器,支持 malloc、free、realloc 和 calloc,并提升了内存利用率。

交互式
Python Game Design Procedural Generation
用 Python 构建了一个迷宫探索游戏,采用 MVC 风格结构,并通过程序化生成提供不同布局和难度。

